Open Block Library for BBC micro:bit
You can open the BBC micro:bit block library in two ways.
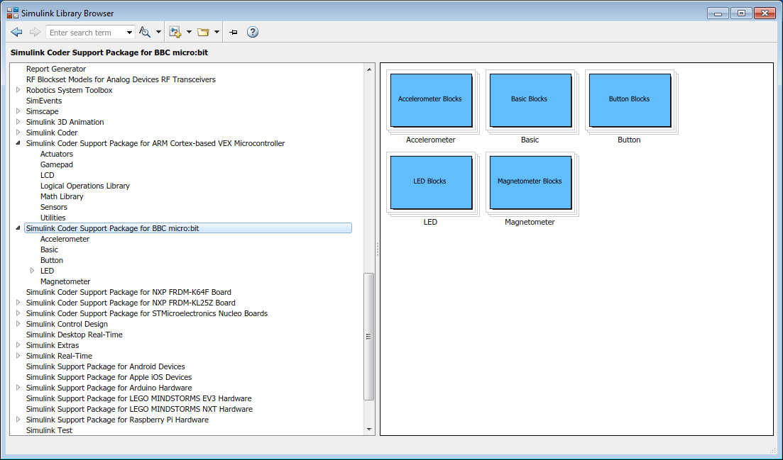
By using the Simulink Library Browser - Open a Blank Simulink® model.
On the Simulink Editor toolbar, click the Library Browser
icon.In the Simulink Library Browser, locate and select the Simulink Coder™ Support Package for BBC micro:bit on the library pane. The blocks available for the support package appear on the right pane of the Simulink Library Browser.

At the MATLAB® command prompt - This approach is quick, but does not display the other Simulink block libraries that are available.
In the Command Window, enter
microbitblockslib.The BBC micro:bit library opens.
